Currently available only on n8n Desktop and self-hosted. Not yet supported on n8n Cloud.
1. Installation
- Open n8n
- Go to Settings (click on your profile icon in the bottom left)
- Select “Community Nodes”
- Click “Install a community node”
- Enter: @orq-ai/n8n-nodes-orq
- Click “Install”
2. Get Your API Key
- Sign up at orq.ai
- Go to Workspace settings → API Keys
- Copy the key
3. Add Credentials in n8n
- Go to Credentials → New
- Search for “Orq API”
- Paste your API key
- Name it and save
4. Create Your First Workflow
Simple Text Generation
- Add a Manual Trigger node
- Add an Orq Deployment node
- Connect them
- 
Configure the Orq node:
- Select a deployment
- 
Add a message:
- Role: user
- Content: your prompt
 
- Role: 
 
- Click Execute Workflow

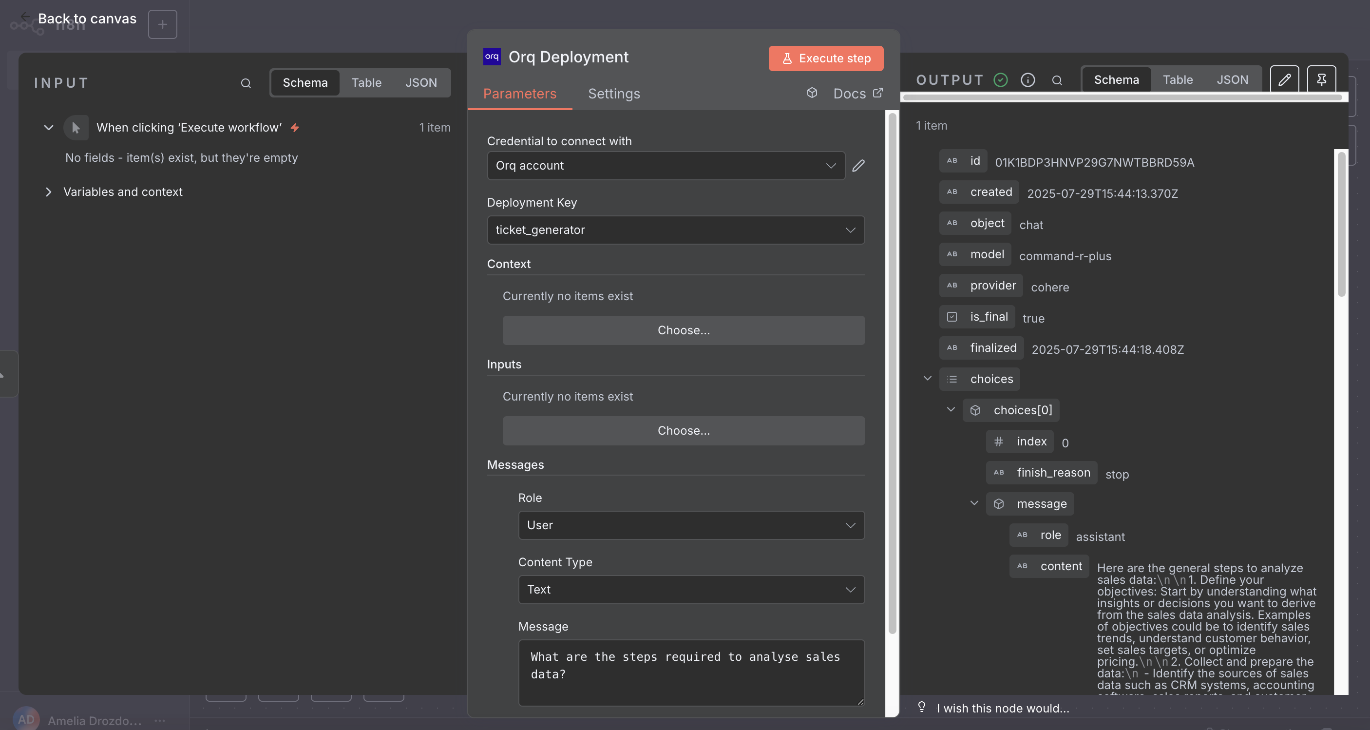
Deployment Node
Invoke an Orq deployment with messages, context, and inputs.Parameters:
- Deployment Key: Select from your available deployments
- 
Context: Set key-value pairs for deployment routing
- Use for environment-based routing and many more (e.g., environment: production)
- Learn more about deployment routing
 
- Use for environment-based routing and many more (e.g., 
- 
Inputs: Provide values for prompt variables
- Add key-value pairs for each {{variable}}in your deployment
 
- Add key-value pairs for each 
- 
Messages: Add conversation messages with support for:
- Roles: User, System, or Assistant
- 
Content Types (User role only):
- Text: Plain text messages
- Image: URLs or Base64-encoded images
 
- Optional text: Add descriptions with images for models that support it